开启辅助访问
QQ登录|帐号登录 |注册个账号

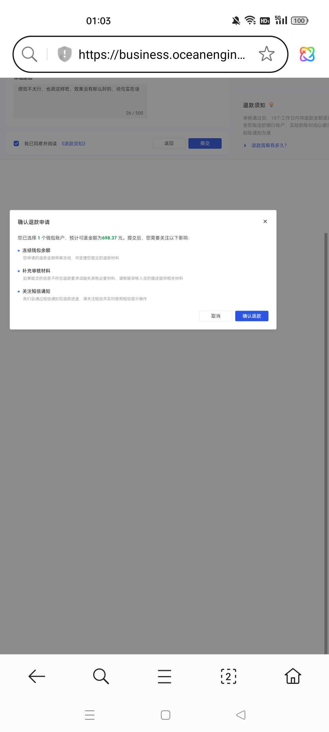
老哥们,巨量引擎退款一般多久到账

 
老哥们,巨量引擎退款一般多久到账老哥们,巨量引擎退款一般多久到账


77 / 作者:人生呀_ /
老哥们,巨量引擎退款一般多久到账


24 / 作者:人生呀_ /
老哥们,巨量引擎退款一般多久到账


95 / 作者:人生呀_ /

推荐产品

6 个回复

倒序浏览
一路向西8  卡圣 捧场王 | 2025-10-19 10:05 | 来自wap | 显示全部楼层
!!暴发户  卡帝 神评 | 2025-10-19 10:06 | 来自wap | 显示全部楼层
第一次玩  卡皇 补刀客 | 2025-10-19 10:07 | 来自wap | 显示全部楼层
人生呀_  卡圣 亮了 | 2025-10-19 10:19 | 来自wap | 显示全部楼层

凌晨退的,客服说5个工作日。现在还在审核中
人生呀_  卡圣 #6 | 2025-10-19 10:19 | 来自wap | 显示全部楼层

16号搞得,今天凌晨就登录回来了老哥们,巨量引擎退款一般多久到账


24 / 作者:人生呀_ /
绝代  教父 #7 | 2025-10-19 11:15 | 来自wap | 显示全部楼层
我的做了找回就只有一百,这群人现在聪明了

快速回复

您需要登录后才可以回帖 登录 or 注册个账号

本版积分规则

app下载